Diese Seite benötigt JavaScript.

Grundschule einrichten

Navigation: Klassen anlegen

Jahrgangsübergreifende Klasse

Scroll Davor Anfang Weiter Menü

sanduhr-mini ca. 5 min

Angenommen an Ihrer Schule gibt es eine jahrgangsübergreifende Klasse 1/2c und eine ebenfalls jahrgangsgemischte 3/4c. In diesem Fall gehen Sie so vor:

>Wählen Sie die Klasse, die Sie als Regelklasse angelegt haben aus und klicken Sie auf den Unterreiter Klasse/-ngruppen.

>Füllen Sie die Felder entsprechend dem Bildschirmfoto aus.

jahrgangsgemischte_klassen_10_zoom80

>Wählen Sie Modulbezogene Funktionen: Klassengruppe 3eck-i Neue Klassengruppe hinzufügen oder das Symbol group_add.

In der Menüleiste:

jahrgangsgemischte_klassen_20_zoom80

In der Werkzeugleiste:

jahrgangsgemischte_klassen_30_zoom80

>Füllen Sie Felder wie folgt aus:

jahrgangsgemischte_klassen_40_zoom80

>Legen Sie entsprechend in der Klasse 3/4c eine zweite Gruppe mit Modulbezogene Funktionen: Klassengruppe 3eck-i Neue Klassengruppe hinzufügen oder dem Symbol group_add an.

>Beachten Sie, dass die 2. Gruppe der Jahrgangsstufe 4 angehört und somit Abschlussklasse ist.

jahrgangsgemischte_klassen_50_zoom80

Bei jahrgangsübergreifenden Klassen muss bei die Abschlussklassengruppe pro forma eine Zielklasse eingetragen werden. Die Schüler, die ein Austrittsdatum haben, werden nicht in diese Zielklasse versetzt.

Wählen Sie als Zielklasse eine Organisationsklasse aus.

Im Navigator sind die neu angelegten Klassen nun sichtbar.

jahrgangsgemischte_klassen_60_zoom80

Schüler aus Altdatenübernahme (SVP-BW)

Wurden Schüler aus SVP-BW übernommen, so befinden sich diese in einzelnen Klassen. Diese werden der jeweiligen Klassengruppe zugeordnet werden. Über die Sammelversetzung geht das sehr schnell und komfortabel.

Beispiel: Angenommen Sie haben die Jahrgangsübergreifende Klasse 1/2a angelegt bzw. umbenannt. Alle Schüler aus der bisherigen SVP-BW-Klasse 1/2a (Jahrgangsstufe 1 +2) befinden sich bereits in der Gruppe 1 der ASV-BW-Klasse 1/2a.

>Rufen Sie die Sammelversetzung auf: Datei: Schüler 3eck-i Sammelversetzung

>Bestätigen Sie den Hinweis, dass alle Modulfenster geschlossen werden mit OK.

>Legen als Quellgruppe 1/2a_1 und als Zielgruppe 1/2a_2 fest.

jahrgangsgemischte_klassen_70_zoom80

>Markieren Sie im linken Fenster der 1/2a_1 die Kinder, die in die Gruppe 2 gehören, mit gedrückter STRG-Taste und Mausklick auf das jeweilige Kind.

>Klicken Sie auf die Schaltfläche >> um die ausgewählten Schüler ins rechte Fenster zu bringen.

jahrgangsgemischte_klassen_80_zoom80

>Schließen Sie den Vorgang ab, indem Sie auf Sammelversetzung ausführen klicken.

jahrgangsgemischte_klassen_90_zoom80

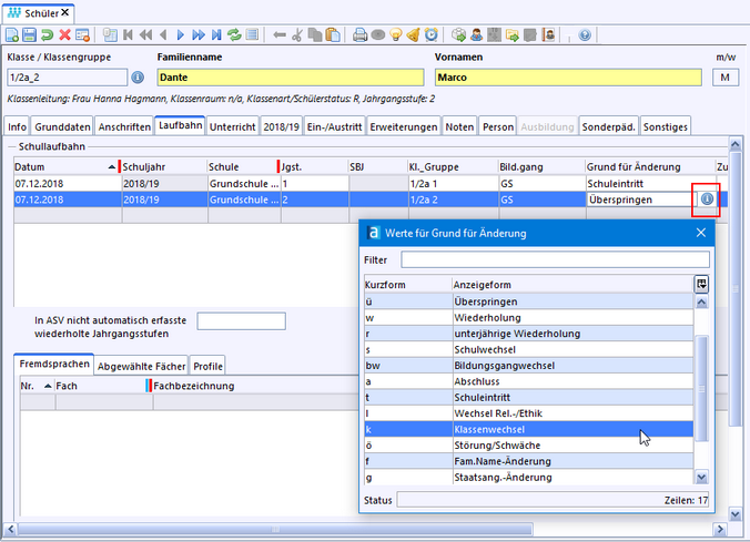
>Prüfen Sie im Modul Schüler, ob die Versetzung korrekt ausgeführt wurde (1).

>Passen Sie ggf. auf dem Karteireiter Laufbahn die Schullaufbahndaten an (2).

jahrgangsgemischte_klassen_100_zoom80

>Überflüssige oder falsche Einträge löschen Sie mit der Schaltfläche cross_2 am Ende der Zeile.

>Falsche Einträge im Feld Grund für Änderung passen Sie über die Werteliste information an.

jahrgangsgemischte_klassen_110_zoom80

>Speichern Sie die Änderung über die Schaltfläche disk. Daraufhin werden Ihnen die Laufbahnänderungen zur Information angezeigt.

jahrgangsgemischte_klassen_120_zoom80

2024 Service Center Schulverwaltung - Impressum | Datenschutz