Im Modul Fächer können neue erstellt oder bereits vorhandene Fächer angepasst werden. Wichtig ist, dass beim Abgleich mit einem Stundenplanprogramm die dortige Fachbezeichnung mit der in ASV-BW im Feld Schuleigenes Kürzel hinterlegten Fachbezeichnung übereinstimmt.
Ein neues Fach muss immer von einem bereits bestehenden Fach abgeleitet werden.
s
Achtung: Für Schulen mit gymnasialer Oberstufe darf von den im Pflicht- und Wahlbereich der jeweiligen Verordnung vorgesehenen Schülerunterrichtsfächern maximal eine Kopie angelegt werden, z.B. "Deutsch" > "AG-Deutsch" etc. Davon ausgenommen sind allgemeine Grundfächer wie bspw. Poolstunden, Prüfungsbereiche, Wahlpflichtfach, u.ä., von denen die benötigte Anzahl vom gleichen Originalfach abzuleiten ist. Diese sind für das Fachangebot der Kursstufe nicht relevant.
Wählen Sie ein vorhandenes Fach aus und klicken Sie auf Neuen Datensatz hinzufügen. Bearbeiten Sie anschließend die Felder Schuleigenes Kürzel und Schuleigener Name, um das neue Fach von dem abgeleiteten unterscheiden zu können. Erst nachdem Sie das neue Fach mit Klick auf gespeichert haben, wird das Fach im Navigator (an letzter Stelle) angezeigt.
>Öffnen Sie das Modul Fächerüber Datei: Schulische Daten Fächer.
>Wählen Sie im Navigator das Fach aus, welches Sie anpassen möchten und wechseln Sie mit Klick auf in den Bearbeitungsmodus.
>Nehmen Sie in den Feldern der Eingabemaske Änderungen vor und speichern Sie.
>Im Feld Schuleigener Lehrbereich tragen Sie über die Werteliste das passende Fach ein.
Auf dem Reiter Bezeichnungen haben Sie die Möglichkeit, die Bezeichnungen des Faches in den verschiedenen Zeugnisarten anzupassen.
Unter Sonstigeskönnen Sie eigene Bemerkungen zum Fach einfügen.
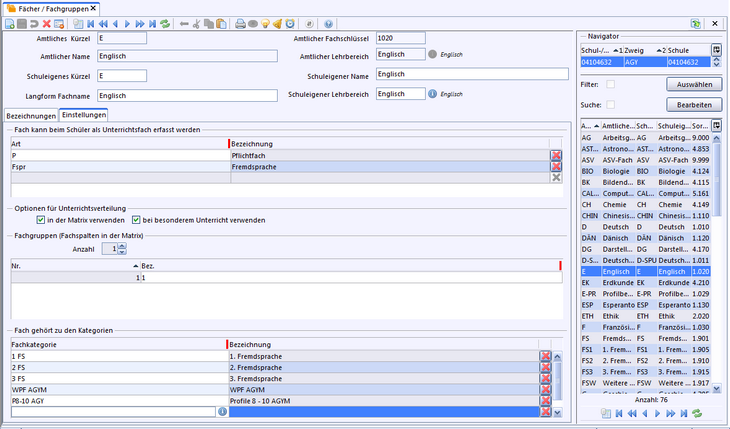
>Auf dem Reiter Einstellungen wählen Sie, wie dieses Fach beim Schüler als Unterrichtsfach erfasst wird.
Brauchen Sie es beispielsweise im allgemeinbildenden oder beruflichen Gymnasium als abgewähltes Fach in der Kursstufe, stellen Sie es hier ein.
>Auf dem Reiter Einstellungen definieren Sie, mit wie vielen Fachspalten das Fach in der Matrix erscheinen soll. Dies bietet sich an, wenn Sie die Klasse in verschiedene Gruppen aufteilen.
Außerdem können Sie das Fach in der unteren Tabelle einer weiteren, selbst erstellten Fachkategorie zuordnen.
p
Die Möglichkeit, ein Fach einer selbst erstellten Fachkategorie zuzordnen, haben Sie auch im Modul Fachkategorien, das Sie unter Datei: Schulische Daten Fachkategorienöffnen können