Diese Seite benötigt JavaScript.

Online-Hilfe

 

Bildungsgänge

Zeugnisarten

Schablone

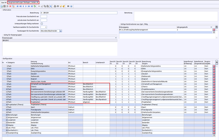
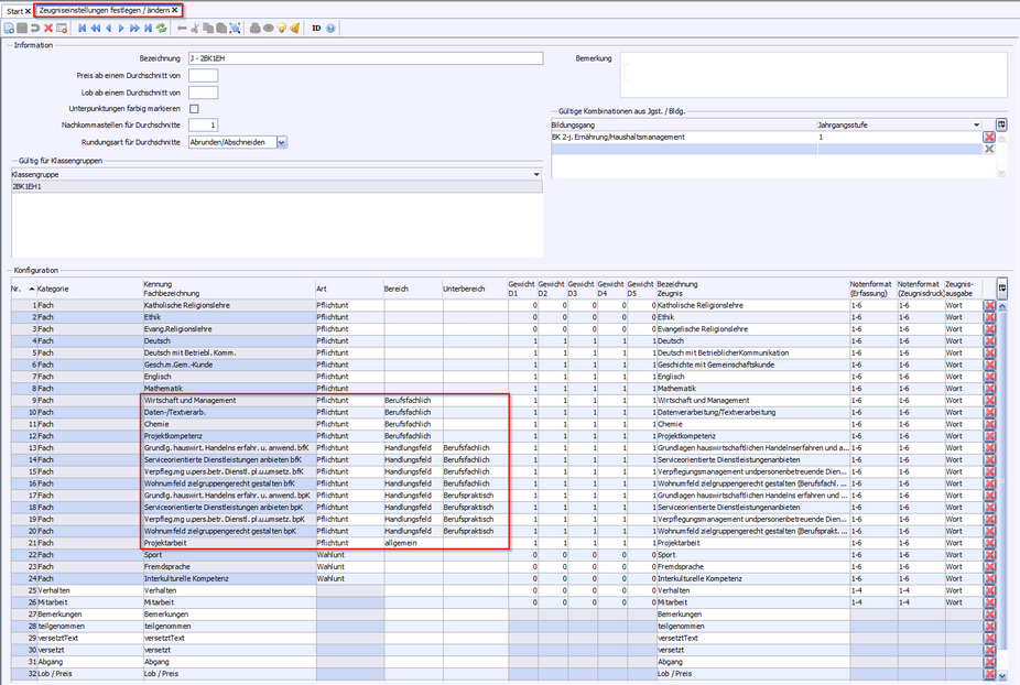
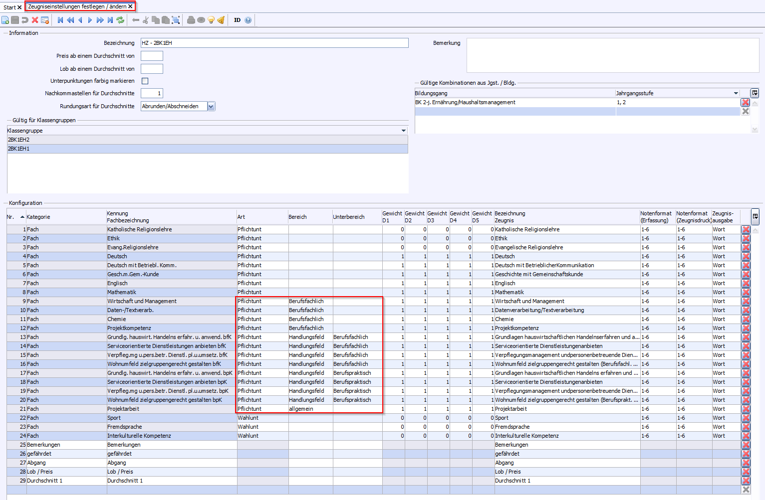
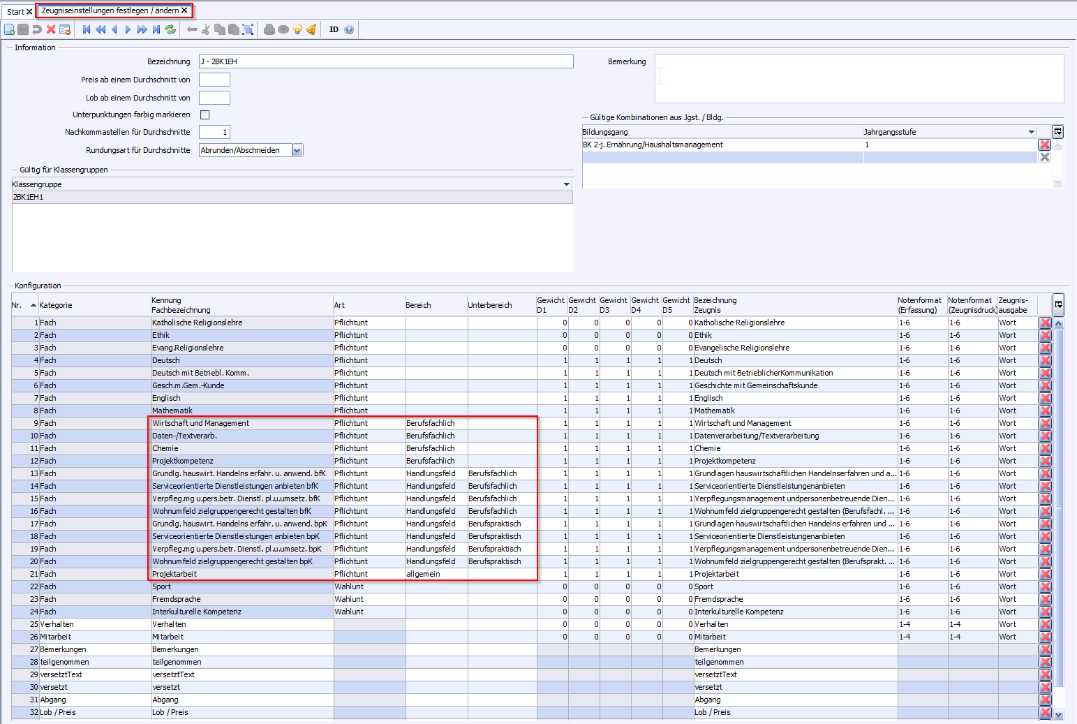
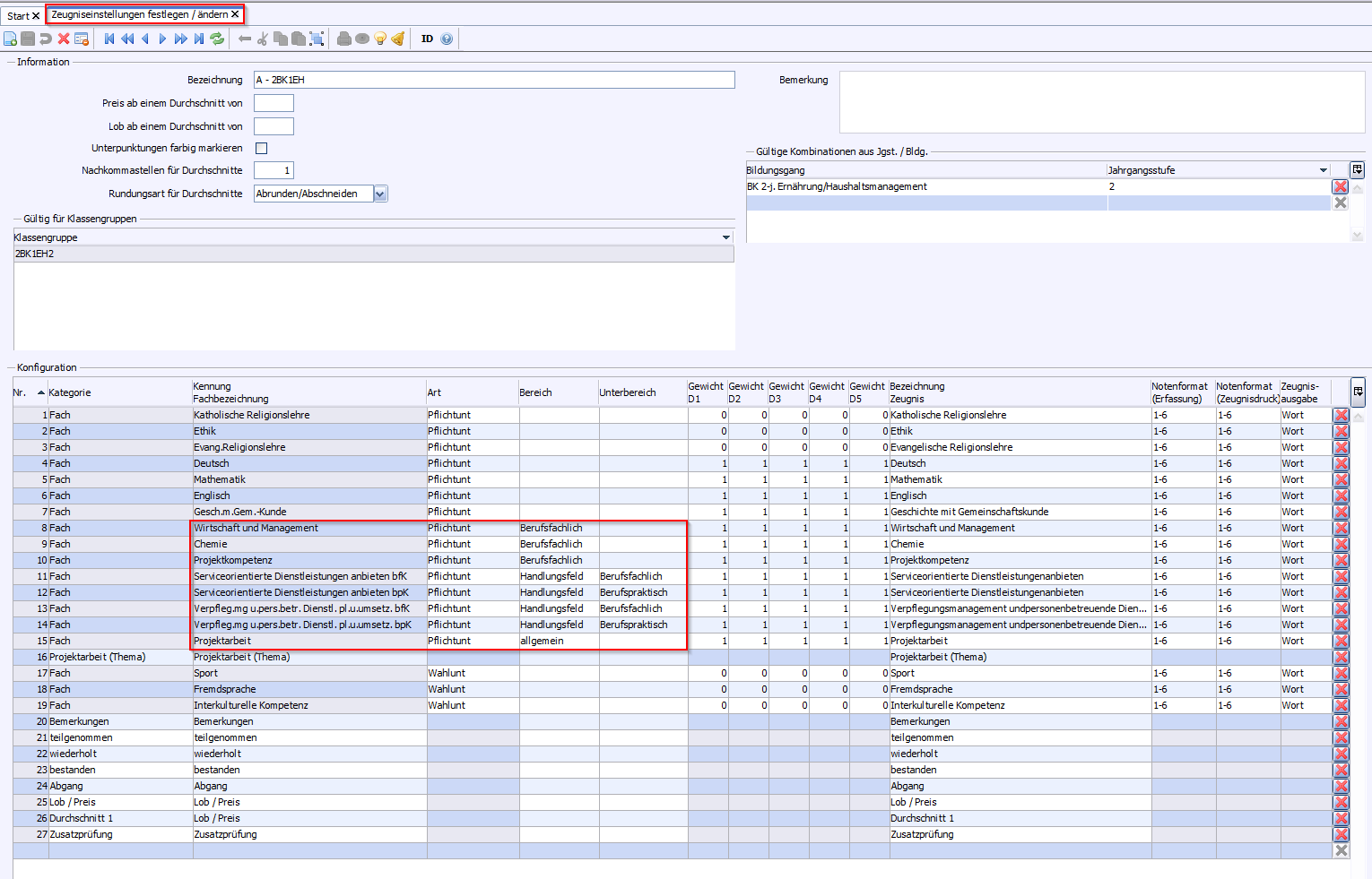
2BK1EH

Halbjahreszeugnis

zz_B_BK1EH_HZ_A4_HZ_J_A_FHAF

Jahreszeugnis

zz_B_BK1EH_J_A4_HZ_J_A_FHAF

Abschlusszeugnis

zz_B_BK1EH_A_A4_HZ_J_A_FHAF

 

 

p

Die unterschiedlichen Texte auf den Zeugnissen werden gemäß der in den Klassen zugewiesenen Stundentafeln erstellt. Siehe Voraussetzungen.

 

2025 Service Center Schulverwaltung - Impressum | Datenschutz