Diese Seite benötigt JavaScript.

Online-Hilfe

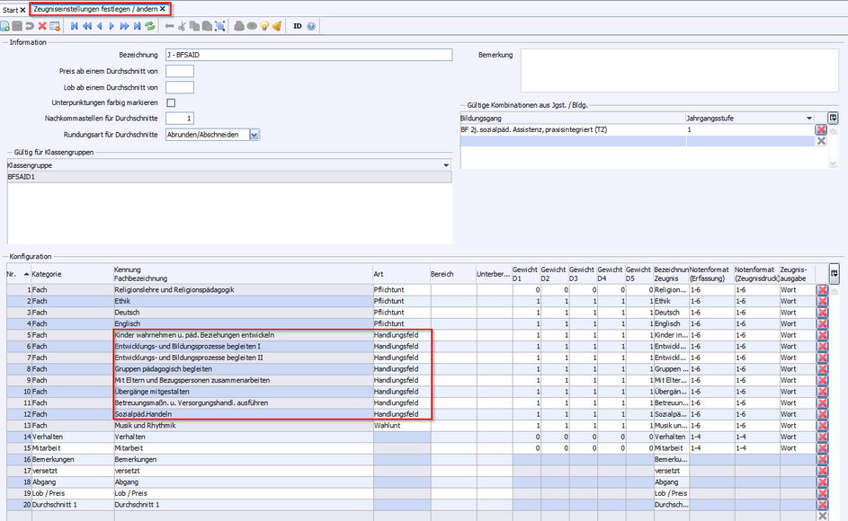
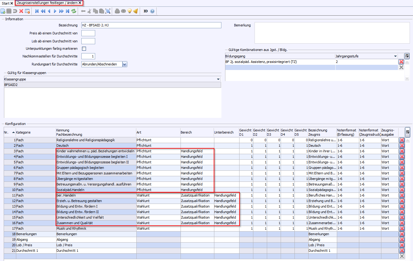
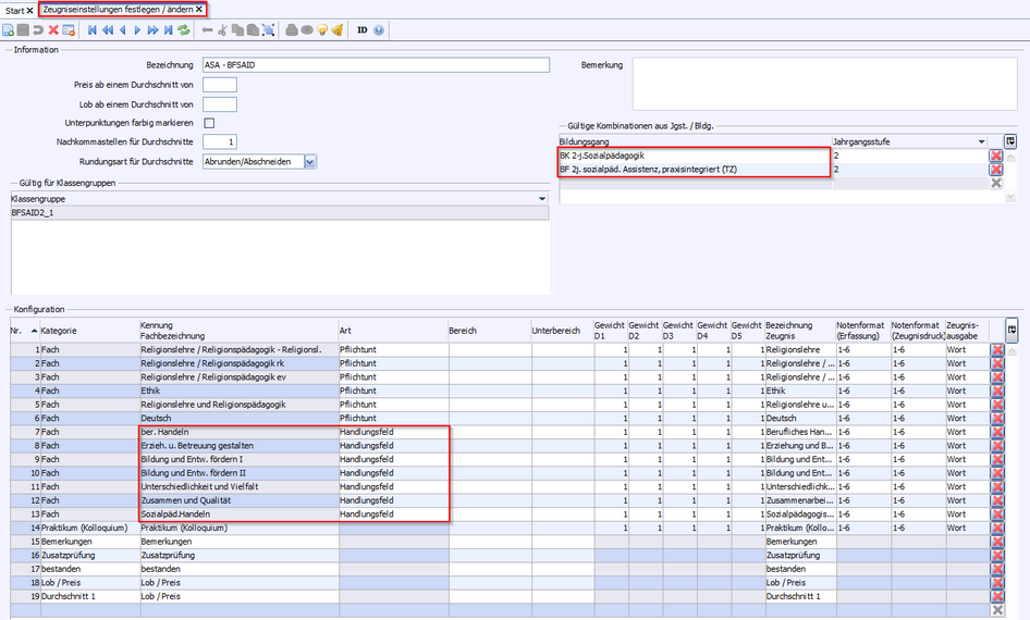
Bildungsgang

Zeugnisarten

Schablone

BFSAID

Halbjahresinformation

zz_B_H_A4

Halbjahreszeugnis

zz_B_HZ_A4

Jahreszeugnis

zz_B_J_A4

Abschlusszeugnis

zz_B_2BF_Pflege_A_A4

Abschluss der schulischen Ausbildung

zz_B_BK-VZ_FHAF_A4

Zertifikat Schulkindbetreuerin und Schulkindbetreuer

zz_B_Zert-Schulkind_A4

 

Letzte Aktualisierung: 16.04.2025

2025 Service Center Schulverwaltung - Impressum | Datenschutz