|
Navigation: Zeugnisse > Zeugniskonfiguration > Berufliche Schulen > BG - Berufliches Gymnasium Berufliches Gymnasium Eingangsklasse (ab Abitur 2024) |
Scroll Davor Anfang Weiter Menü |
Zeugnismuster zur Ansicht für die Schulart Berufliches Gymnasium finden Sie auf der ASV-BW-Seite.
Schablone |
Bildungsgänge |
Zeugnisarten |
zz_B_EBG_H_A4 |
AG, BTG, EG, SEG, SGGG, SGGS, TGE, TGG, TGI, TGM, TGN, TGTM, TGU, WGF, WGW, WGI |
Halbjahresinformation |
zz_B_AB_A4 |
Unterjähriges Abgangszeugnis |
|
zz_B_EBG_J_A4 |
Jahreszeugnis (unterjähriges) Abgangszeugnis |
>Datei: Schulische Daten > Schulstundentafeln >Neuen Datensatz hinzufügen >Bildungsgang und Profil über Werteliste auswählen: Eingangsklasse XXX/BGEK21 Hinweis: Legen Sie bitte keine Stundentafeln für die Jahrgangsstufen an! Bitte tragen Sie bei gültig bis kein Datum ein. SST-Kürzel: Hier können Sie den automatisch erzeugten Namen ergänzen oder abändern. > Speichern: Die Basisstundentafel mit allen zugelassenen Fächern wird geladen. AG, BTG, EG, SEG: Ergänzen Sie die Stunden für das Profilfach in der Spalte Plan. SGGG, SGGS, TGE, TGG, TGI, TGM, TGTM, TGU: Löschen Sie die bei Ihnen an der Schule nicht angebotenen Profilfächer über das rote X am Ende der Zeile und ergänzen Sie die Stunden für das Profilfach. TGN: Ersetzen Sie die Fachkategorie Richtungsfächer TGN durch das entsprechende Fach. Versehen Sie die weiteren Pflichtfächer mit Stunden bzw. löschen Sie die vorgegebenen 0 Stunden, wenn das Fach nicht angeboten wird. WGF, WGI, WGW: Ersetzen Sie die Fachkategorie Profilfach am Wirtschaftsgymnasium durch das entsprechende Fach. Legen Sie unter Datei > schulische Daten > Fachkategorien schuleigene Fachkategorien für die vorgegebenen Fachkategorien an, die nur die an Ihrer Schule angebotenen Fächer enthalten bzw. ersetzen Sie die Fachkategorie durch ein Fach. Allgemeine Informationen zu Fachkategorien finden Sie in der Online-Hilfe. •1. Fremdsprache Berufl. Gymnasium EK: •Reli-Et: •Sport: •WPF XXX Eingangsklasse: Legen Sie je eine getrennte Fachkategorie für die Wahlpflichtfächer an die 2-stündig, 3-stündig bzw. 4-stündig unterrichtet werden. Alternativ können Sie auch mit einer Fachkategorie wie vorgegeben arbeiten, die alle bei Ihnen angebotenen Fächer enthält, egal, ob diese 2 Stunden, 3 Stunden oder 4 Stunden pro Woche unterrichtet werden. Wahlfächer, zu erkennen an einem W in der Spalte St.-Bereich, die dauerhaft nicht angeboten werden, können Sie über das rote X löschen. |
Datei > Schüler > Fächerwahl In der Fächerwahl der Schüler wird für jeden Schüler ein Fach als WPF (Wahlpflichtfach) eingetragen. Die Belegung im Bereich Rel-Et erfolgt durch Übernahme des Eintrags bei Teilnahme an RU 1. HJ im Bereich Unterricht im Schülermodul. Wird als 1. Fremdsprache z. B. Englisch-NF für die Schüler gewählt, so wird dies auch automatisch als 1. Fremdsprache im Schülermodul im Bereich Laufbahn eingetragen.
|
|
In der Matrix muss die Unterrichtsart nicht verändert werden, da sie zwar in die ESS übernommen wird, statistisch aber nicht relevant ist. Haben Sie alle Wahlpflichtfächer in der Schulstundentafel in einer Fachkategorie mit 2 Unterrichtsstunden angelegt, so müssen Sie in der Matrix die Stunden korrigieren; geben Sie bei der Fremdsprache-NN 4 Wochenstunden und bei der Fremdsprache-NF 3 Wochenstunden ein. Dann wird die entsprechende Stundenzahl in die ESS übernommen. Eine Anleitung zur Arbeit mit der Matrix finden Sie in der Online-Hilfe.
|
Grundlagen zur Zeugniserstellung finden Sie im Abschnitt Zeugnisse - Grundeinstellungen. Grundlagen zu den beruflichen Schulen finden Sie im Abschnitt Berufliche Schulen. Die besonderen Bedingungen für die Eingangsklasse des Beruflichen Gymnasiums werden im Folgenden beschrieben.
|
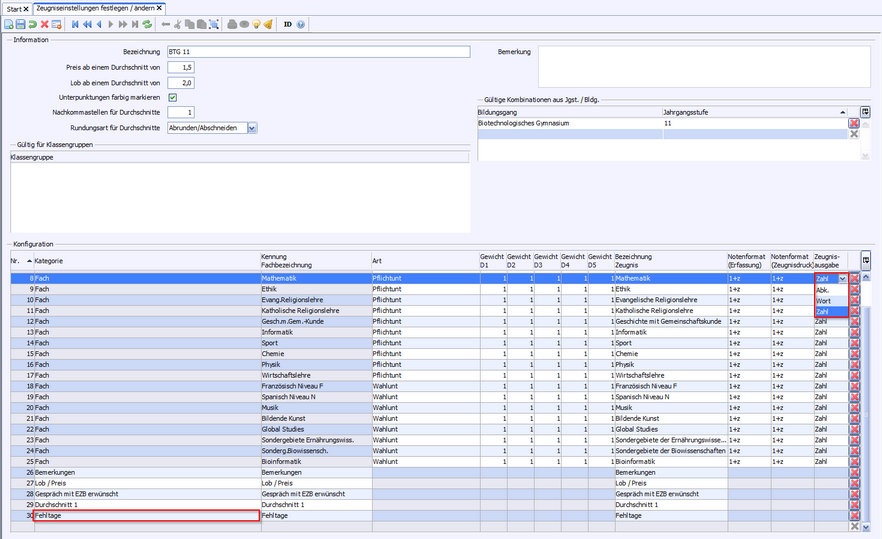
Datei > Leistungs- und Zeugnisdaten > Zeugniseinstellungen festlegen / ändern Hinweis: Legen Sie bitte zuerst die Zeugniseinstellungen an und fügen Sie dann erst im Modul Klassen die Zeugnisart hinzu. Haben Sie in einer Klasse mehrere Klassengruppen mit unterschiedlichen Bildungsgängen können Sie auch eine gemeinsame Zeugniseinstellung anlegen. Um die Fehltage eines Schülers mit in die Halbjahresinformation bzw. das Jahreszeugnis aufzunehmen, kann die Kategorie Fehltage hinzugefügt werden. Hinweis: Jedes Fach erscheint nur einmal in den Zeugniseinstellungen, auch wenn es sowohl Wahlpflichtfach, als auch Wahlfach ist. Allgemeine Informationen zur Zeugniskonfiguration finden Sie in der Online-Hilfe.
|
In der Spalte Zeugnisausgabe kann Abkürzung, Wort bzw. Zahl gewählt werden. Dies bewirkt auf dem Zeugnis folgende Ausgabe: Abkürzung: 1 minus; 1-2; 2 plus Wort: sehr gut minus; sehr gut – gut; gut plus Zahl: 1-; 1-2; 2+ Hinweis: Bei der Wahl der Anzeigeform Wort kann es zu Platzproblemen auf dem Zeugnis kommen.
|
Bei unterjährigem Abgang können Sie entweder auch bereits im ersten Schulhalbjahr die Jahresschablone (zz_B_EBG_J_A4) mit der Funktion Abgang verwenden (s.u.) oder eine eigene Zeugniskonfiguration für das Abgangszeugnis anlegen, dort die Noten erfassen und mit der Schablone zz_B_AB_A4 das Zeugnis drucken wie an anderer Stelle in dem Abschnitt Unterjähriges Abgangszeugnis beschrieben. Hinweis: Es wird für diesen Schüler das im Schülermodul auf dem Reiter Bildungsverlauf-Austritt eingegebene Austrittsdatum gezogen. |
Zum Erstellen des unterjährigen Abgangszeugnisses fügen Sie in den Zeugniseinstellungen des Jahreszeugnisses die Kategorie Abgang hinzu.
|
Datei > Leistungs-und Zeugnisdaten > Klassen(-gruppen)weise Zeugnisdatenerfassung Fehltage (HI und JZ): Die Eingabe von z. B. 4,12 führt im Zeugnis bei den Bemerkungen zu dem Satz: Herr/Frau X hat an 4 Tagen gefehlt und hat an 12 Tagen den Unterricht teilweise versäumt. Sportbefreiung: War ein Schüler vom Sportunterricht befreit, so muss ein Notenplatzhalter verwendet werden, damit das Fach im Zeugnis erscheint. Kopfnoten: Eingabe der Kopfnoten, die auf dem Zeugnis erscheinen sollen. Hinweis: Die Erfassung einzelner Kopfnoten für ein Fach ist für die Fachlehrer im Modul Fachweise Notenerfassung möglich, wenn im Modul Einstellungen Notenverwaltung ein Kopfnotenblock angelegt worden ist. Abgangszeugnis: Setzen Sie einen Haken bei Abgang, dann entsteht beim Aufruf automatisch ein unterjähriges Abgangszeugnis ohne Verhalten und Mitarbeit, jedoch mit Wappen und Schulbesuchsdaten. Hat der Schüler das Schuljahr beendet, so setzten Sie zusätzlich einen Haken bei teilgenommen. Dies führt zu einem Abgangszeugnis, das automatisch das erreichte GER-Niveau und die Erfüllung der Berufsschulpflicht ausweist. Bitte beachten Sie: Bei Abgang lautet der Titel dennoch "Zeugnis", nicht "Abgangszeugnis". Tipp: Haken Sie im Druckdialog automatische Archivierung an, wenn Sie das Zeugnis zur Einzelfalldokumentation beim Schüler auf dem Reiter Sonstiges speichern möchten. GER-Niveau: Zum Schuljahresende wird automatisch das GER-Niveau für die besuchte(n) Fremd-sprache(n) wie folgt ausgewiesen, sofern mindestens die Note ausreichend erfasst wurde: Englisch: B1-B2 F/S Niveau Fortgeführt: B1 F/I/S/R Niveau Neu: A1-A2 CHIN: A1 Ist die erreichte Note schlechter als ausreichend wird kein Niveau ausgewiesen. Soll kein GER-Niveau ausgewiesen werden, so wählen Sie im Schülermodul unter Laufbahn - Fremdsprachen den Wert Niveaustufe nicht erfüllt Achtung: Aufgrund der Vorgaben für den Zeugnisdruck steht das Fach Religionslehre bzw. Ethik automatisch an erster Stelle, das Schwerpunktfach wird nicht gekennzeichnet.
|
2025 Service Center Schulverwaltung - Impressum | Datenschutz
