Diese Seite benötigt JavaScript.

Online-Hilfe

Bildungsgänge

Zeugnisarten

Schablone

3BKB, 3BKDP, 3BKE, 3BKF, 3BKHG, 3BKM, 3BKMS, 3BKR, 3BKT

 

Halbjahresinformation

zz_B_BK_H_A4

Halbjahreszeugnis

zz_B_BK_HZ_A4

Jahreszeugnis

zz_B_BK_J_A4

Abschlusszeugnis

zz_B_BK-TZ_A_A4_A_FHAF

Urkunde

zz_B_3BK-TZ_Urkunde_A_A4

Zeugnis der Fachhochschulreife

zz_B_BK-TZ_FHAF_A4_A_FHAF

BS Abschlusszeugnis

zz_B_BS_BSAZP_A4_A_BSAZP

p

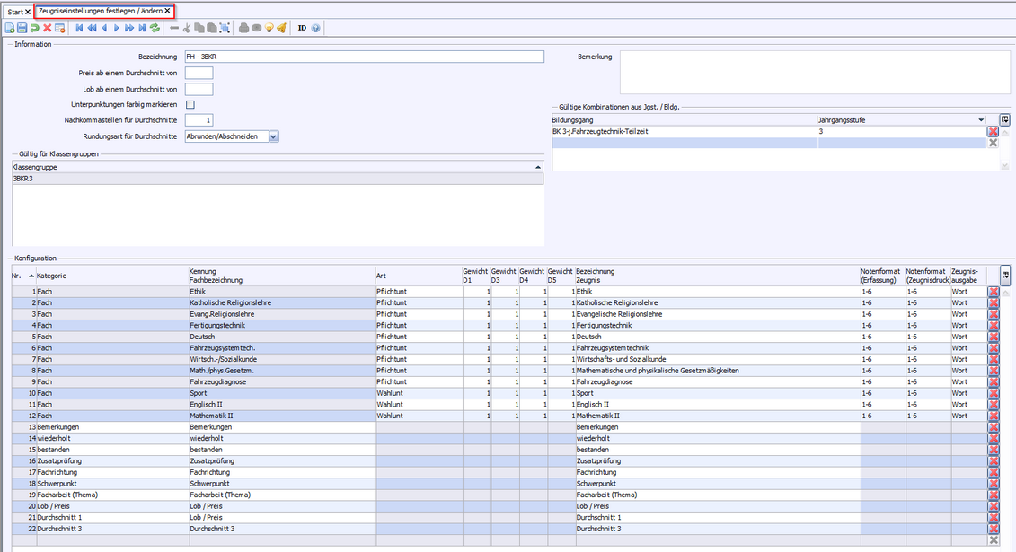
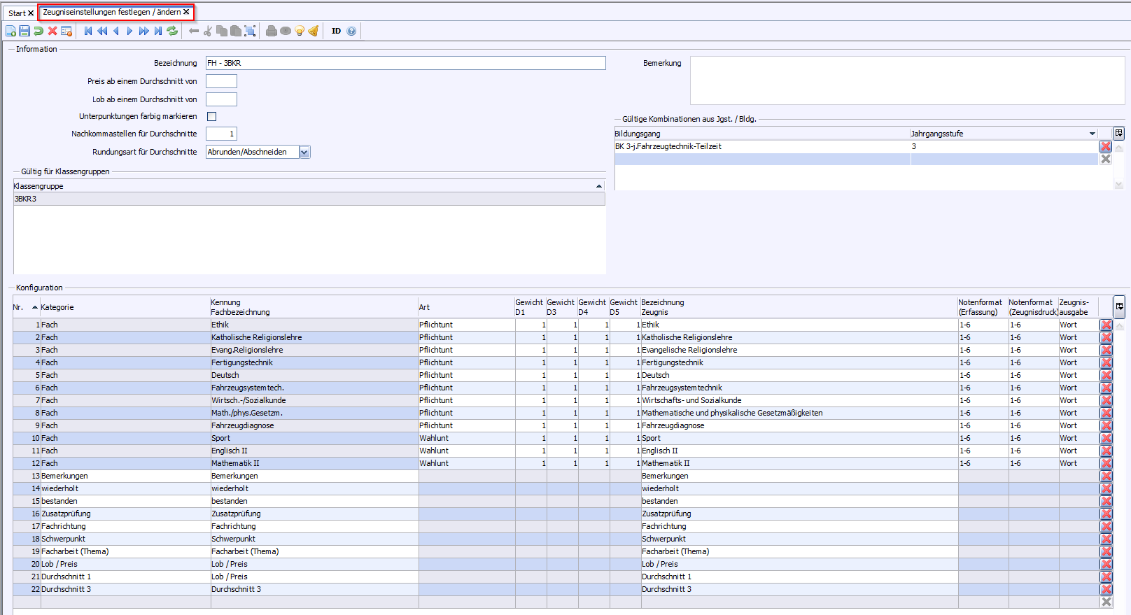
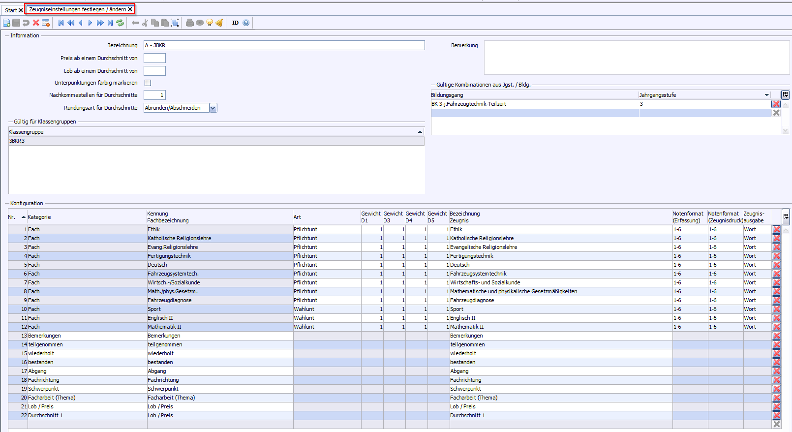
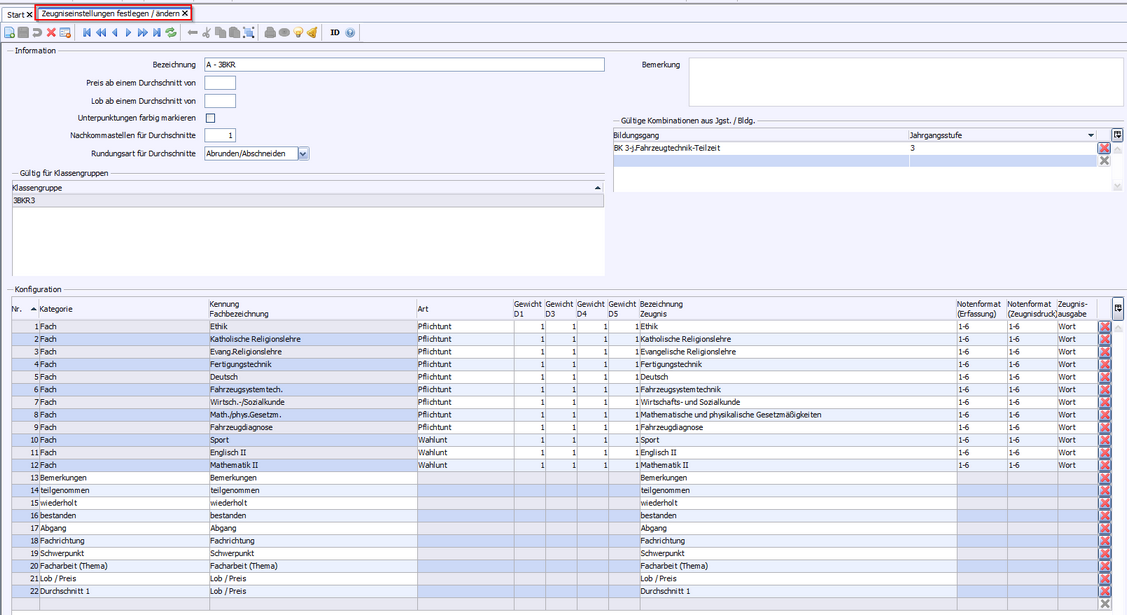
Die unterschiedlichen Texte auf den Zeugnissen werden gemäß der in den Klassen zugewiesenen Stundentafeln erstellt. Siehe Voraussetzungen.

Für die Erfassung von Einzelnoten bei zwei Abschlüssen (Assistent und Fachhochschulreife) können Sie die von uns bereitgestellten Notenblöcke verwenden. (Einstellungen Notenverwaltung)

Letzte Aktualisierung: Letzte Aktualisierung: 18.12.2024

2025 Service Center Schulverwaltung - Impressum | Datenschutz