>Datei: Leistungs- und Zeugnisdaten Zeugniseinstellungen festlegen und ändern
>In der Tabelle Gültige Kombination Jgst. / Bldg. tragen Sie alle Bildungsgänge ein, in denen die Sprachstanderhebung durchgeführt wird sowie die dazugehörigen Jahrgangsstufen.
>Fügen Sie folgende Zusatzleistungen in die Zeugniskonfiguration ein: bestanden, Niveaustufe
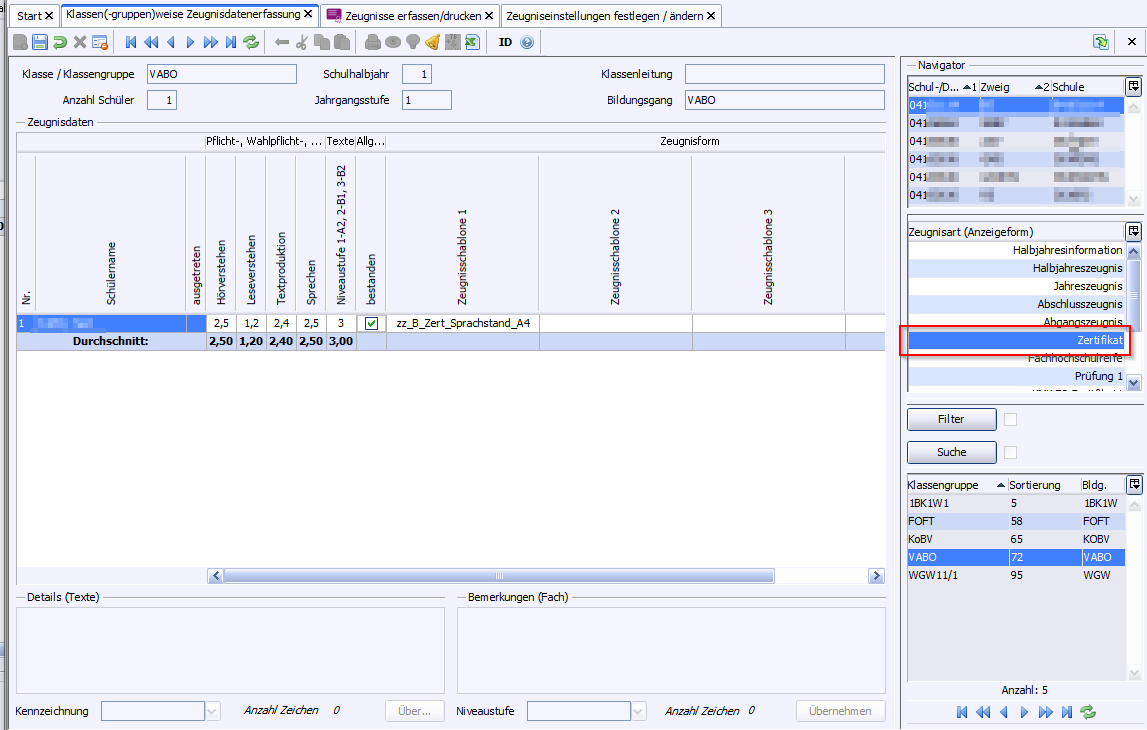
Für die Erfassung der Noten zu den Kompetenzbereichen werden die eigentlich für das KMK-Fremdsprachenzertifikat vorgesehenen Kategorien verwendet: Rezeption für Hörverstehen, Mediation für Leseverstehen, Produktion für Textproduktion und Interaktion für Sprechen.
Zur besseren Zuordnung bei der Notenerfassung ist zu empfehlen, die Spalte Kennung Fachbezeichung mit den zugeordneten Kompetenzbereichen zu überschreiben. Für das Zeugnis ist die Spalte Bezeichnung Zeugnis zu benutzen, um im Zeugnis die richtigen Namen angeboten zu bekommen.
Als Notenformat wird allen 4 Kategorien das Format 1,0 zugewiesen: Zur Erfassung der Niveaustufe wird die Kategorie Niveaustufe mit dem Notenformat 1-4 verwendet. Hier ist der Wert 1, 2 oder 3 einzugeben, um die Niveaustufen A2, B1 oder B2 auszugeben.
Über die Kategorie bestanden wird vermerkt, ob die Sprachstanderhebung erfolgreich war.