Diese Seite benötigt JavaScript.

Online-Hilfe

Navigation: Zeugnisse > Einstellungen Notenverwaltung

Notenblöcke berufliche Schulen

Scroll Davor Anfang Weiter Menü

>Klicken Sie auf die gewünschte Noteneinstellung mit der rechten Maustaste.

>Wählen Sie aus dem Kontextmenü den Eintrag Ziel speichern unter bzw. Link speichern unter.

>Wählen Sie einen Speicherort, um die Noteneinstellungen zu speichern und von dort in ASV zu importieren.
 

>s Bei vom SCS bereitgestellten Notenblöcken darf der Blockname nicht geändert werden.

Gegenüber Schuljahr 2020/21 stehen hier verbesserte Einstellungen (insbesondere die korrigierten Durchschnittsblöcke „Prüfungsleistungen“) sowie neue, ergänzende Noteneinstellungen für den nachträglichen Import (farbig markiert) zur Verfügung.

Hier die aktuellen Einstellungen (insbesondere die korrigierten Durchschnittsblöcke Prüfungsleistungen).
Ergänzende Noteneinstellungen für den nachträglichen Import (falls bereits [Halbjahres-]Noten erfasst wurden) sind grün markiert.

Schulart

Zeugnisart

Anmerkungen (unterhalb der Tabelle)

Aktualisierung

Noteneinstellungen

Berufliche Schulen

 

J

 

 

 

7.5.2024

ne_B_J.xml

HI

J

 

 

 

7.5.2024

ne_B_HI_J.xml

HZ

J

 

 

 

7.5.2024

ne_B_HZ_J.xml

 

Berufsschule

HZ

 

A

 

1

7.5.2024

ne_BS_Pruefung.xml

HZ

 

A

 

1

7.5.2024

ne_BS_Pruefung_prakt.xml

 

 

A

 

3

7.5.2024

ne_BS_erg_Pruefung.xml

 

 

A

 

3

7.5.2024

ne_BS_erg_Pruefung_prakt.xml


HZ

 

A

 

8

12.12.2024

ne_BS_ges_Pruefung.xml


AV / AVdual (nur mHS)

HZ

 

A

 

 

13.9.2024

ne_AV_Pruefung.xml


 

 

A

 

3

13.9.2024

ne_AV_Pruefung_erg.xml

 

Berufsfachschule (2BFS)

HZ

 

A

 

1, 6, 7

7.5.2024

ne_2BFS_Pruefung.xml

 

 

A

 

3, 6, 7

7.5.2024

ne_2BFS_erg_Pruefung.xml

 

Erzieher / Sozialpäd. Assistenz

(ASA)

HZ

 

ASA

 

 

7.5.2024

ne_ASA_Pruefung.xml

 

 

ASA

 

 

7.5.2024

ne_ASA_erg_Pruefung.xml 

 

Erzieher

(ASA + FHR)

HZ

 

ASA

FHR

 

7.5.2024

ne_ASA_FHR_Pruefung.xml

 

 

ASA

FHR

 

7.5.2024

ne_ASA_FHR_erg_Pruefung.xml

 

Berufskolleg
(FHR)

HZ

 

 

FHR

 

7.5.2024

ne_BK_FHR_Pruefung.xml

 

 

 

FHR

3

7.5.2024

ne_BK_FHR_erg_Pruefung.xml

 

Berufskolleg
(Ass)

HZ

 

A

 

 

7.5.2024

ne_BK_Ass_Pruefung.xml

 

 

A

 

3

7.5.2024

ne_BK_Ass_erg_Pruefung

 

Berufskolleg
2 Abschlüsse
(FHR + Ass)

HZ

 

A

FHR

2, 5

7.5.2024

ne_BK_FHR_u_Ass_Pruefung.xml

 

 

A

FHR

3, 5

7.5.2024

ne_BK_FHR_u_Ass_erg_Pruefung.xml

 

Berufskolleg
2 Abschlüsse
(Ass + FHR)

HZ

 

A

FHR

2

21.07.2025
(ersetzt verkehrte Version vom 7.5.2024)

ne_BK_Ass_u_FHR_Pruefung.xml

 

 

A

FHR

3

21.07.2025
(ersetzt verkehrte Version vom 7.5.2024)

ne_BK_Ass_u_FHR_erg_Pruefung.xml

HI = Halbjahresinformation, HZ = Halbjahreszeugnis, J = Jahreszeugnis, A = Abschlusszeugnis, FHR = Zeugnis der Fachhochschulreife, AB = Abgangszeugnis

 

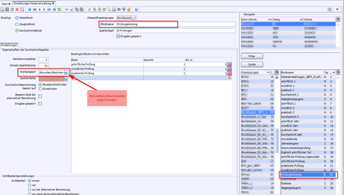
1(In Schuljahr 2021/22) Ab Version vom 22.2.22: Durchschnittsblock Prüfungsleistung, Eigenschaften der Durchschnittsspalte 3eck Nachkommastellen auf „2“ korrigiert.
toggle-txt_plus0        Anpassen vorhandener Notenblöcke
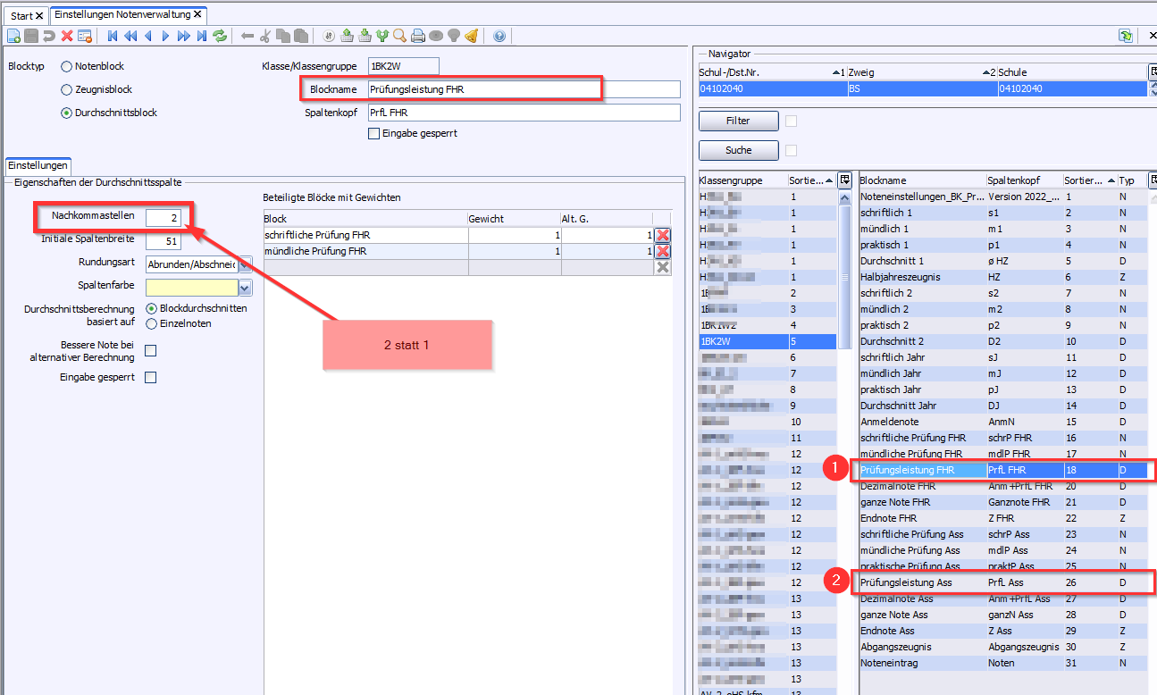
2(In Schuljahr 2021/22) Ab Version vom 22.2.22: Durchschnittsblöcke Prüfungsleistung Ass und Prüfungsleistung FHR, Eigenschaften der Durchschnittsspalte3eck Nachkommastellen auf „2“ korrigiert.
toggle-txt_plus0        Anpassen vorhandener Notenblöcke
3ergänzende Noteneinstellungen; wurden bisher keine Notenblöcke importiert, aber bereits Halbjahreszeugnisnoten erfasst, können diese Noteneinstellungen trotzdem hinzugefügt werden; siehe Notenblöcke ergänzen.
4nur Formatierungsänderungen (bisherige Noteneinstellungen behalten ihre Gültigkeit).

5    Zusätzliche Funktionalität für mündliche Prüfungen in Fächern, die Teil der Zusatzprüfung sind. Die Möglichkeit, die Mündliche Prüfung so zu wählen, dass sie entweder der FHR, dem Assistenten oder beiden Zeugnissen zugerechnet werden kann, wird jetzt unterstützt:

Anrechnung nur für Assistent: Keine Änderung zur bisherigen Erfassung (Note in mündliche Prüfung Ass erfassen).

Anrechnung nur für FHR: Note in mündliche Prüfung FHR erfassen, alt. B. aktivieren.

Anrechnung beide Zeugnisse: Note in mündliche Prüfung FHR und mündliche Prüfung Ass erfassen, alt. B. aktivieren.
toggle-txt_plus0 Anpassen vorhandener Notenblöcke

6 (In Schuljahr 202/23) Ab Version vom 25.10.2022 ist die Rundung auf halbe Noten möglich.
Das Ergebnis der schriftlichen Abschlussprüfung in Englisch wird nun aus Kommunikationsprüfung (einfach) und schriftlicher Prüfung (zweifach) als halbe oder ganze Note im Notenblock schriftliche Prüfung (Spaltenbezeichnung schrftl. P.) ausgegeben.

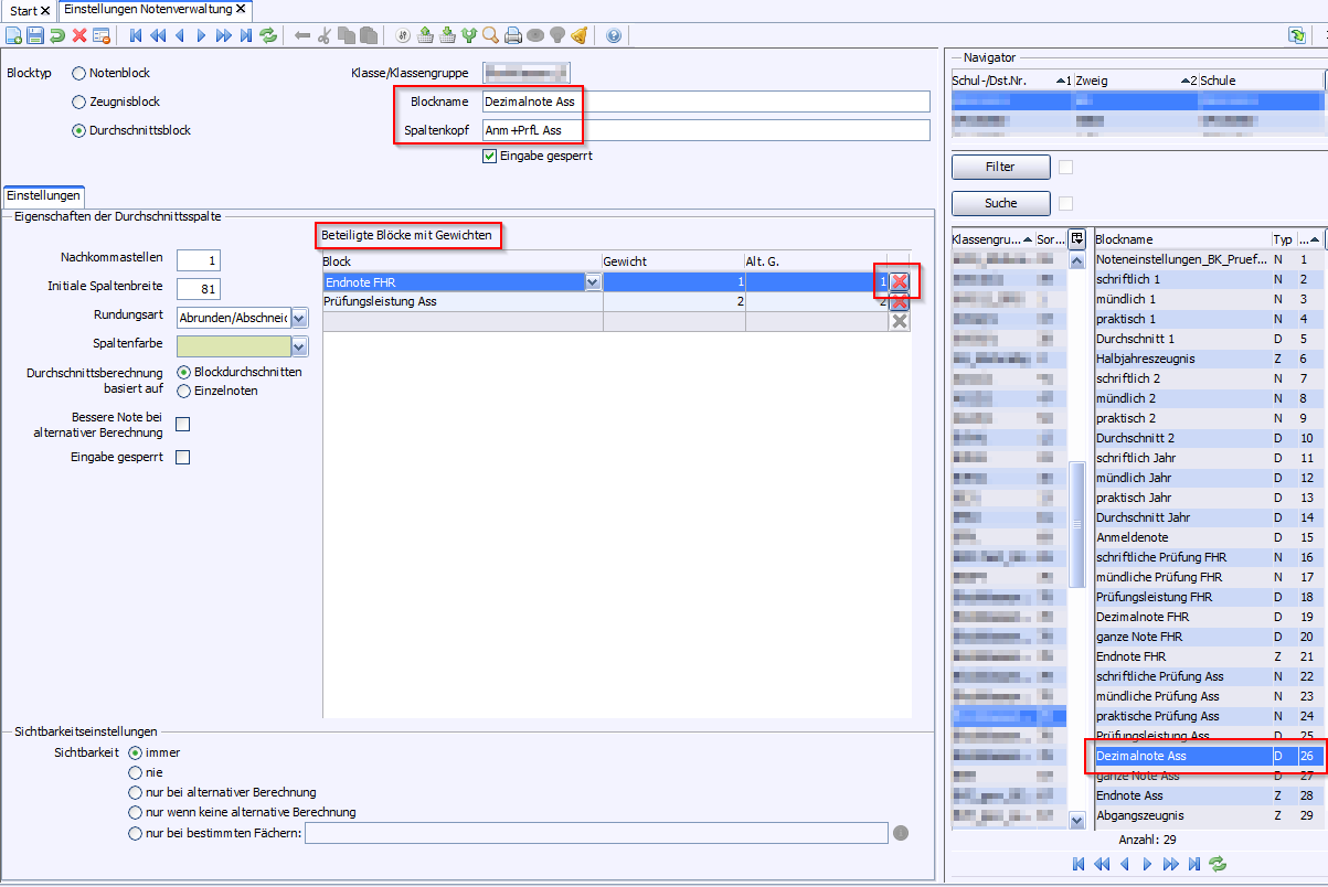
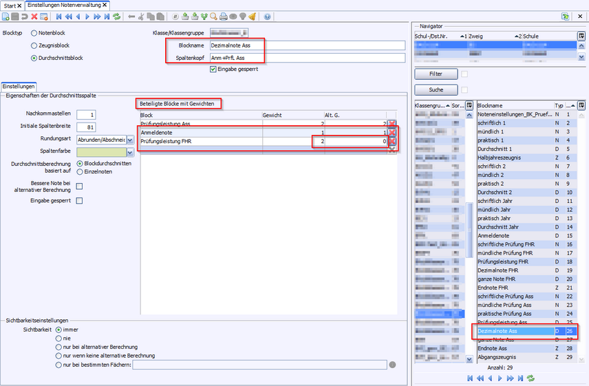
7 (In Schuljahr 2021/22) Ab Version vom 22.02.2022: Durchschnittsblöcke Dezimalnote und Prüfungsleistung, Eigenschaften der Durchschnittsspalte > Rundungsart auf Abrunden korrigiert.

Hinweis: Die Endnote ändert sich bei verordnungsgemäßer Erfassung dadurch nicht.

8 Erläuterungen zum Notenblock ne_BS_ges_Pruefung.xml

 

2025 Service Center Schulverwaltung - Impressum | Datenschutz