|
Navigation: Zeugnisse > Zeugniskonfiguration > Allgemein bildende Schulen SBBZ |
Scroll Davor Anfang Weiter Menü |
Zeugnismuster zur Ansicht für die Schulart
SBBZ finden Sie auf der ASV-BW-Seite.
Letzte Aktualisierung: 23.05.2023
Die Zeugniseinstellungen in der Primarstufe der SBBZ entsprechen den Einstellungen der Grundschule.
Beachten Sie hierzu bitte die Hinweise in der Onlinehilfe.
>Datei: Schulische Daten >Neuen Datensatz hinzufügen >Bildungsgang und Profil über Werteliste >Speichern Die Stunden sind wie in der GLK festgelegt einzutragen. |
|
|
|
|
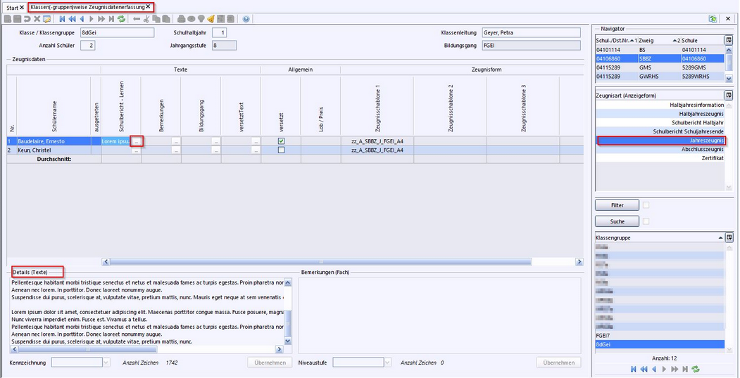
Unter Datei - Leistungs- und Zeugnisdaten - Klassengruppenweise Zeugnisdatenerfassung können Sie nun die Noten erfassen. Ggf. verwenden Sie einen Notenplatzhalter oder eine Notenkennzeichnung. In dem Feld Bildungsgang kann ggf. der Bildungsgang des SBBZ erfasst werden. Wenn Sie in dem Feld versetztText das Wort "leer" eintragen, wird kein Versetzungsvermerk ausgegeben. Bei konfessionell kooperativem Religionsunterricht ist in der Zusatzkategorie koko-RU einzutragen, welche Konfession die unterrichtende Lehrkraft hat:
|
>Datei: Leistungs- und Zeugnisdaten > Klassengruppenweise Zeugnisdatenerfassung
>Schulbericht – Lernen: Eingabefeld für den freien Beurteilungstext. >Bemerkungen: Bemerkungen, die auf dem Zeugnis (zusätzlich zum Versetzungsvermerk) erscheinen sollen. >Bildungsgang: Wenn das SBBZ nicht den Förderschwerpunkt Geistige Entwicklung hat, kann hier der Bildungsgang erfasst werden. >versetzt: steuert die Ausgabe des Textes versetzt/nicht versetzt in den Bemerkungen. >versetztText: überschreibt die Ausgabe von versetzt: >Lob/Preis: Hier kann Lob und Preis ausgewählt werden. >Zeugnisschablonen: Die aktuellen Zeugnisschablonen werden über den Zentralen Schulserver (ZSS) bereitgestellt.
|
2025 Service Center Schulverwaltung - Impressum | Datenschutz
